• RSAT
  • NeAT

Network Analysis Tools

> view all tools
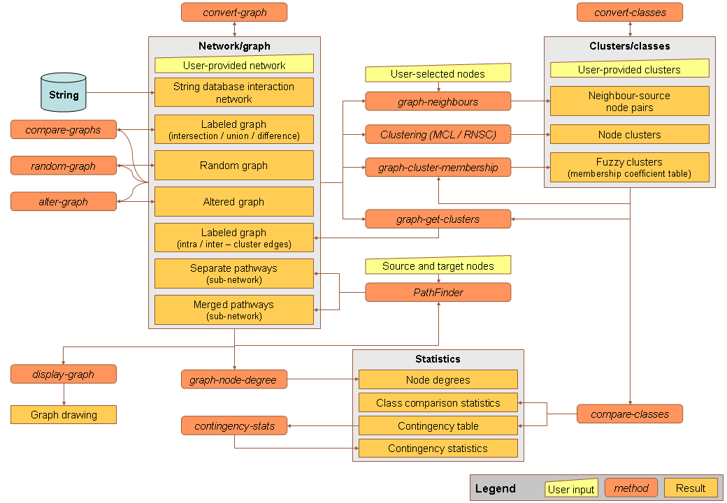
Networks
Network comparison Node topology statistics Get node neighborhood Randomize network Alter network Format conversion / layout calculation Graph display
Path finding and pathway extraction
k-shortest path finding Metabolic path finding Pathway extraction Pathway extraction (microme prototype)
Clusters
Compare classes/clusters Contingency stats Convert classification to different format
Clusters/Networks
MCL clustering RNSC clustering Map clusters onto network Cluster membership
Graphics
Draw heatmap
Roc curves
ROC curves and stats
Data
Collect data from external servers Download a subgraph from STRING Download organism-specific networks from KEGG Sample data DEMO data Nature protocol data
Web services
Documentation and clients Taverna workflows
Help
Site map Tutorial Contact & Forum
Information
Introduction People Publications Distribution Credits Links

Feedback
Sylvain Brohée